Application Programming Environment

© 2008 Sony Computer Entertainment Inc.
© 2006,2007,2008 Sony Corporation

Permission is granted to copy, distribute and/or modify this document under the terms of the GNU Free Documentation License, Version 1.2 published by the Free Software Foundation; with no Invariant Sections, no Front-Cover Texts, and no Back-Cover Texts. A copy of the license is included in the section entitled "GNU Free Documentation License".

DISCLAIMER

THIS DOCUMENT IS PROVIDED "AS IS," AND COPYRIGHT HOLDERS MAKE NO REPRESENTATIONS OR WARRANTIES, EXPRESS OR IMPLIED, INCLUDING, BUT NOT LIMITED TO, WARRANTIES OF MERCHANTABILITY, FITNESS FOR A PARTICULAR PURPOSE, NON-INFRINGEMENT, OR TITLE; THAT THE CONTENTS OF THE DOCUMENT ARE SUITABLE FOR ANY PURPOSE; NOR THAT THE IMPLEMENTATION OF SUCH CONTENTS WILL NOT INFRINGE ANY THIRD PARTY PATENTS, COPYRIGHTS, TRADEMARKS OR OTHER RIGHTS.
COPYRIGHT HOLDERS WILL NOT BE LIABLE FOR ANY DIRECT, INDIRECT, SPECIAL OR CONSEQUENTIAL DAMAGES ARISING OUT OF ANY USE OF THE DOCUMENT OR THE PERFORMANCE OR IMPLEMENTATION OF THE CONTENTS THEREOF.

          TRADEMARK NOTICE

          "PLAYSTATION" and "PS3" are registered trademarks of Sony Computer Entertainment Inc. "Cell Broadband Engine" is a trademark of
          Sony Computer Entertainment Inc. Linux® is the registered trademark of Linus Torvalds in the U.S. and other countries.
          Other company, product and service names may be registered trademarks, trademarks or service marks of others.TRADEMARK NOTICE

This note explains how to setup programing environment, programing environment itself including SPE programming and PS3 platform specific programming.

PPE Programming Environment

The conventional development and runtime environment on Linux is used to develop and to run PPE programs. Readers of the document are supposed to have generic knowledge of application programming on such conventional Linux, and descriptions about details of application programming will not provided here. Please refer to manuals of the Linux distribution which you use, and/or published books, for details of application programming environment on Linux.

SPE Programming Environment Overview

Fig.1 shows overview of SPE runtime environment, including diagram consists of SPUFS from kernel, libspe and SPU newlib.

Structure of software components
Fig.1 Diagram of SPE runtime environment

Linux kernel has equipped SPUFS for abstraction of SPEs, and application programs can handle SPEs by using libspe, which utilize the SPUFS internally. For SPE side, GCC is available as compilers, and newlib is provided as a standard C library.

In addition to this minimum development environment, many useful libraries and tools are also available; e.g. SIMD math library, etc.

Setup PPE Programming Environment

PPE programs can be developed and run in the same way as conventional programs on Linux. In general, packages such as GCC, glibc and GDB, are used to develop PPE programs in C and/or C++. Please refer manuals of Linux distribution which you use, for detail.

In addition to such conventional programming tools, some extensions and/or additional tools are also available. Please refer to the “Linux on Cell” page at Barcelona Supercomputing Center (BSC) website for details.

Setup SPE Programming Environment

To develop SPE programs, at least, the following packages are needed to be installed, in addition to the PPE programming environment. They are available as a part of Cell/B.E. SDK 3.0 at Barcelona Supercomputing Center (BSC) website (http://www.bsc.es/). To reach the pages related to Cell Linux, you would visit the page "Linux on Cell", then go down to "Cell BE Components".

After installing Linux distribution, install the add-on packages above by executing the following command:

  # rpm -ivh *.rpm

Performance Tool

perfmon2

Perfmon2  is one of the performance tool .

Perfmon2 uses the CPU's hardware performance counter to monitor the performance events. It is developed at http://perfmon2.sourceforge.net/

Perfmon2 is composed of the kernel patch, libpfm and pfmon command.
 
Note
    This PS3 perfmon2 support is under developing, so several pfmon options are not tested enough.

How to use pfmon

    Please see "http://perfmon2.sourceforge.net/docs.html".

Limitations of pfmon on PS3
 
  - '--system-wide' option needs '--cpu-list=0'.

  - We can't execute several pfmon commands simultaneously.

  - The folloing features which are explained in the above pfmon document are not available on PS3.
    "7 Monitoring multiple processes/threads"
    "8 Triggering Monitoring at specific location"
    "9 Dealing with symbols"
    "10 Sampling with pfmon"

Platform Specific Programming

Programming with Frame Buffer

The frame buffer on PS3 platform has been implemented as virtual frame buffer allocated on main memory. We’ll explain how it works and how user program could be control it, here.

Virtual Frame Buffer and VSYNC

Fig. 2 shows a whole picture of double buffering and VSYNC support with the frame buffer device.

vfb-vsync
Fig. 2 Virtual frame buffer and VSYNC timing

Virtual frame buffer is allocated two sides, on main memory in Kernel space. User space application can use this frame buffer with mapping it to user space by mmap(). With mmap() against /dev/fb, User can map up to 2 buffers and choose two model. One is “single buffer”. With this model, user can map and draw to frame buffer just same as conventional frame buffer. The kernel daemon would take place flip hvc. The other is “double buffer” model, with it application need to take care to issue flip through ioctl by program itself, although it could achieve flicker-less drawing

Single Buffer Model

Fig.3 shows timing chart of hypervisor call, dma and irq with a single buffer scenario, inside Kernel.

ps3fbd
Fig. 3 VFB behavior in the Linux kernel

The kernel daemon “ps3fbd” implements single frame buffer model and controls its dma and flip using hvc.

  1. In the GPU side flip is done at vsync timing and after finishing it, the interrupt is issued to the kernel. Handling the interrupt, the kernel daemon requests dma via hyper visor and the data in the frame buffer on main memory is transferred to the GPU. This hvc is blocking call.
  2. The daemon calls non-blocking FLIP request via hyper visor. At the next vsync timing, flip will be done in the GPU side.
  3. Return to 1.

Double Buffer Model

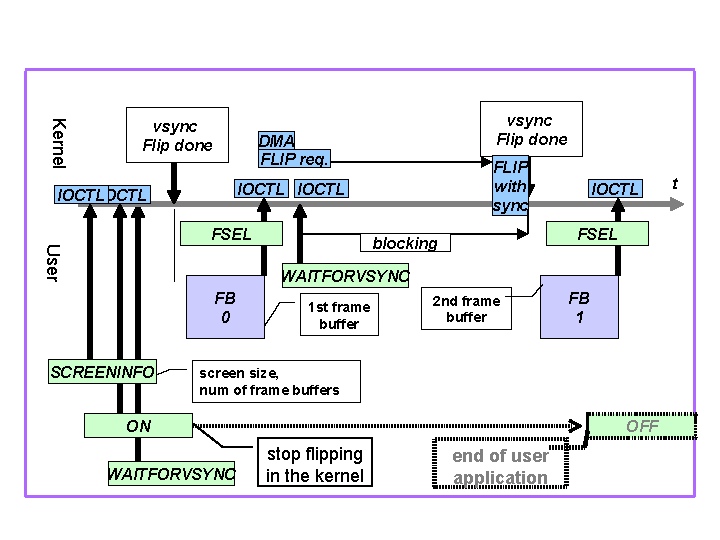
Fig.4 shows timing of IOCTL, hypervisor call, dma and irq with double buffer scenario.

double-buffer
Fig. 4 IOCTL usage from the user Application

From the user applications, the frame buffer can be used with double buffering as following.

  1. Get a screen size and number of frame buffers by ioctl PS3FB_IOCTL_SCREENINFO.
  2. Stop the “ps3fbd” which performs flip in the kernel by ioctl PS3FB_IOCTL_ON. Then flip will be controllable from the user space.
  3. Wait the next vsync by blocking ioctl FBIO_WAITFORVSYNC.
  4. After the vsync, call blocking ioctl PS3FB_IOCTL_FSEL with frame buffer number in user space. This number indicates which frame buffer will be used at the next flip. After calling the ioctl, the data in the frame buffer is transferred with dma and flip request is issued in the kernel.
  5. Return to 3.
  6. Call the ioctl PS3FB_IOCTL_OFF at the end of the applications.

Sample Code

You can find  the sample code as "vsync-sample" package.

This sample code is a simple drawing program with frame buffer using double buffering.

How to compile
To build binaries, simple use make as follows.
% make clean; make
How to run
Before running the sample code,  get root privilege which /dev/fb0 operations require.
Sample 1 -  shows "moving line" with double buffering.
#  vsync 1
Sample 2 -  shows "moving line" with single buffering.
#  vsync 2
Sample 3 -   red and blue screen by turns with double buffering
#  vsync 3
What it shows
The code shows how to use ioctl for frame buffer with double buffering. Brief description is as follows. Please check the source code "vsync.c" for more details.

After opening /dev/fb0 and get file descriptor, you can use ioctl for frame buffer in the kernel via /dev/fb0. Check the size of the frame buffer by ioctl and map it to the user space. After writing data to the buffer in the user space, issue ioctl PS3FB_IOCTL_FSEL and then the data will be displayed at the next vsync timing. You can get this timing by blocking ioctl FBIO_WAITFORVSYNC, after returning the ioctl you can reuse the buffer. Fig. 4 shows ioctl and flip timing, please see it for more details. Don't forget to call PS3FB_IOCTL_OFF at the end of your application, or frame buffer in the kernel remains blank.
Note
You can also use console ioctl to switch text/graphics mode. Please check man pages for console_ioctl.

Fig.5 shows frame buffer size and offset in user space.

size dnd offset
Fig. 5 frame buffer size and offset in user space

Revision History

1.6Jan 28 2008
  • Updated perfmon2 HTML link
1.5Oct 26 2007
  • Moved to Cell/B.E. SDK 3.0.
  • Added description about the perfmon2.
1.4Aug 17 2007
  • Update copyright.
  • Added description about the SIMD math library.
1.3Apr 25 2007
  • Added Fig.5 in Programming with Frame Buffer.
  • Moved to Cell/B.E. SDK 2.1.
  • Updated package versions.
1.1Dec 8 2006
  • Added "Revision History" and corrected typo
  • Updated package versions.
1.0Nov 11 2006
  • Initial Revision